• Return to top
  • Return to the previous page

Screenshots

Click images to enlarge

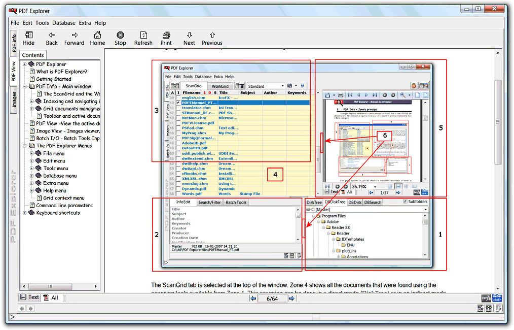
The main window with the preview pane open
The main window with the preview pane open
PDF document view window in Quick Edit mode
PDF document view window in Quick Edit mode
The CHM files reader
The CHM files reader
PDF document images viewer/extractor window
PDF document images viewer/extractor window
The Text To Speech reading some text
The Text To Speech reading some text
in the text viewer/extractor
The "My Scripts" batch tool editor in debug mode
The "My Scripts" batch tool editor in debug mode
The Web interface client in DBSearch mode
The Web interface client in DBSearch mode
The Web interface client in DBDiskTree mode
The Web interface client in DBDiskTree mode